Subquery
Subquery adalah query SELECT yang ada di dalam perintah SQL lain,menyerderhanakan persoalan rumit berkaitan query data.
subquery dapat diklasifikasikan menjadi tiga jenis,yaitu Scalar,multiple-row, dan multiple-column.
- Scalar Subquery
Subquery baris tunggal,hanya mengembalikan hasil stau baris data. menggunakan Operator baris tunggal (=,>,>=,<,<=,<>) - Multiple-Row Subquery
Subquery baris ganda(multiple-row)mengembalikan lebih dari satu baris data.Subquery baris menggunakan Operator Komparasi (IN,ANY/SOME, atau ALL) - Multiple-Column Subquery
Subquery kolom ganda,mengembalikan lebih dari satu baris dan satu kolom data.
— LATIHAN —
>> tabel mahasiswa


>> Tabel ambil_mk


>> Tabel matakuliah


>> Tabel dosen


>> Tabel Jurusan


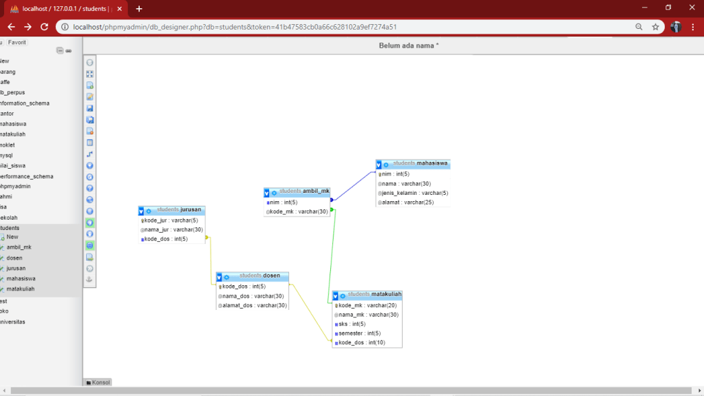
Relasi/himpunan entitasnya bila digambar di diagram schema

Scalar Subquery
mendapatkan data mahasiswa yang Jenis kelaminnya sama dengan mahasiswa dengan nama “Wati”.

langkah pertama dalam operasinya adalah mendapatkan jenis kelamin mahasiswa bernama “Wati”,hasilnya ada “P” yang akan digunakan oleh query
Multiple-Row Subquery
- Operator IN(member didalam list)
mendapatkan data dosen yang mengajar matakuliah

- Operator ANY/SOME
membandingkan suatu nilai dengan setiap nilai yang dikembalikan oleh Subquery.
misal:mendapatkan matakul yang memiliki sks lebih besar dari sembarang sks matkul di sms 3

- Operator ALL
membandingkan suatu nilai dengan semua nilai yang dikembalikan oleh Subquery .
misal:mendapatkan data matkul yang memiliki sks lebih besar dari semua sks matkul di sms 3.

- Multiple-Column Subquery
juga menggunakan operator IN,ANY/SOME/ALL dalam bentuk kolom ganda/digabungkan dengan query.
misal: mendapatkan data matkul yang semester dan sksnya sesuai dengan semester dan sks matkul dengan kode “PTI447”.

- Operator EXISTS/NOT EXISTS
digunakan untuk memeriksa apakah Subquery mengembalikan hasil atau tidak.bila mengembalikan true,atau sebaliknya


- Subquery Fungsi Agrerat
mendapatkan data matkul yang memiliki sks sama dengan sks terkecil.

>> mendapatlkan kode dosen dan nama dosen yang tidak mengajar matkul.
- Pendekatan Subquery

- Pendekatan Join

>> TUGAS PARKTIKUM <<
- Dapatkan data mahasiswa yang alamatnya sama dengan mahasiswa dengan nim 102,tidak termasuk mahasiswa tersebut.

2. Dapatkan matakuliah yang tidak diajar oleh dosen terdaftar.

3. Dapatkan data dosen yang mengajar matakuliah dengan sks lebih kecil dari sembarang sks.

4. Dapatkan data dosen yang mengajar matakuliah dengan sks lebih kecil dari sembarang sks.

Sekian,terimakasih
-meow